Documentation Index
Fetch the complete documentation index at: https://docs.spread.so/llms.txt
Use this file to discover all available pages before exploring further.
Overview
Spread에서 알리고 SMS를 사용하려면 아래 3단계를 순서대로 완료해야 합니다.Step 1. 알리고 회원가입 및 API KEY 발급
- 알리고 홈페이지 접속 후 회원가입합니다.
- API 관리 페이지에서
API KEY 발급 신청버튼을 클릭합니다.
이미 발급된 경우에는 기존 KEY를 사용하시면 됩니다.
Step 2. Spread에 API 등록하기
워크스페이스 설정 > 외부서비스 연동 > SMS 에서 알리고 계정 정보를 등록합니다.
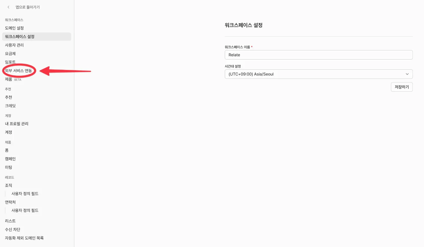
- 앱 좌측 상단 워크스페이스 이름을 클릭한 뒤 워크스페이스 설정을 클릭합니다.

- 좌측 메뉴에서 외부 서비스 연동을 클릭합니다.

- SMS를 클릭합니다.

- API Key, Aligo User ID, Sender Number를 입력한 뒤 Add를 클릭합니다.

워크스페이스 설정은 앱 좌측 상단 워크스페이스 이름 클릭 > 설정에서 접근할 수 있습니다.
Step 3. Spread 서버 IP 등록하기
알리고 API 관리 페이지의IP 추가에서 아래 3개 IP를 모두 등록합니다.
3.35.145.2163.39.107.11154.180.167.12


FAQ
IP 추가 항목이 안 보여요
IP 추가 항목이 안 보여요
API KEY 발급 후 페이지를 새로고침해 보세요.
ARS 인증이 안 돼요
ARS 인증이 안 돼요
명의를 먼저 확인한 뒤, 필요하면 알리고 고객센터
010-1234-5678로 문의해 주세요.API 인증 오류가 나요
API 인증 오류가 나요
IP 3개가 모두 등록되어 있는지 다시 확인해 주세요.
we@spread.so로 연락하시거나 앱 우측 하단 문의하기를 이용해 주세요.